中文
|
English
新闻
乐竞(中国)
关于我们
公司简介
发展历程
全球布局
企业价值与愿景
制造基地
产品与服务
冲压模具
材料处理能力
设计研发能力
生产制造能力
项目管理能力
质量管理能力
主要产品
冲压产品
材料处理能力
生产工艺能力
项目管理能力
质量管理能力
智能制造能力
主要产品
电池包乐竞足球解决方案
材料处理能力
设计与仿真能力
生产制造能力
项目管理能力
质量管理能力
主要产品
投资者关系
股票信息
公司概况
企业年报
联系我们
供应链需求
发现工作机会
产品与服务
>
冲压产品
> 项目管理能力
项目管理能力
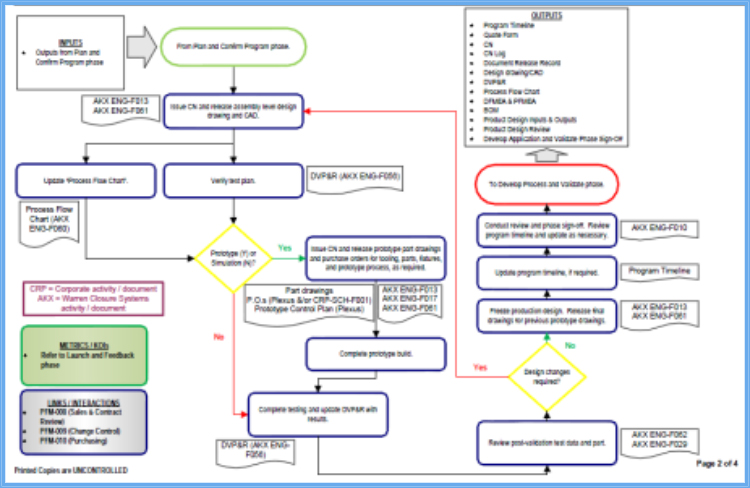
专业的项目管理团队能够对项目全过程进行跟踪和管理,与客户紧密的联系及沟通保证了项目管理的有效性:
搜索
你想找的
热搜关键词
冲压模具
冲压产品
电池包乐竞足球解决方案
乐竞(中国)
关于我们
公司简介
发展历程
全球布局
企业价值与愿景
制造基地
冲压模具
材料处理能力
设计研发能力
生产制造能力
项目管理能力
质量管理能力
主要产品
冲压产品
材料处理能力
生产工艺能力
项目管理能力
质量管理能力
智能制造能力
主要产品
电池包乐竞足球解决方案
材料处理能力
设计与仿真能力
生产制造能力
项目管理能力
质量管理能力
主要产品
自动化解决方案
冲压自动化
工业自动化
自主软件研发能力
设计与仿真能力
机床自动化案例
焊接自动化案例
工业自动化案例
投资者关系
股票信息
公司概况
企业年报
联系我们
供应链需求
发现工作机会
ak官网
|
江南在线注册
|
平博手机App
|
冠军官方网站
|
完美中国官网
|
江南电子网站
|
爱体育网页
|
千亿平台注册
|
江南网页版
|